RESOLUCIÓN 1231 DE 2016
(abril 5)
Diario Oficial No. 49.835 de 5 de abril de 2016
MINISTERIO DE TRANSPORTE
<NOTA DE VIGENCIA: Resolución derogada por la Resolución 7495 de 2020>
Por la cual se adopta el documento Guía para la Evaluación de los Planes Estratégicos de Seguridad Vial.
LA MINISTRA DE TRANSPORTE,
en ejercicio de sus facultades legales, en especial de las conferidas por el artículo 6o numerales 6.2 y 6.7 del Decreto 087 de 2011, y
CONSIDERANDO:
Que el Ministerio de Transporte es la autoridad suprema del sector tránsito, de acuerdo con lo señalado en el artículo 3o de la Ley 769 de 2002, Código Nacional de Tránsito.
Que el artículo 12 de la Ley 1503 de 2011, ordena a toda entidad, organización o empresa del sector público o privado que para cumplir sus fines misionales o en el desarrollo de sus actividades posea, fabrique, ensamble, comercialice, contrate o administre flotas de vehículos automotores o no automotores superiores a diez (10) unidades, o contrate o administre personal de conductores, a diseñar un Plan Estratégico de Seguridad Vial.
Que el Decreto 2851 de 2013 dispuso en el parágrafo del artículo 10 que el Ministerio de Transporte expediría la Guía Metodológica para la elaboración de los Planes Estratégicos de las entidades, organizaciones o empresas en materia de Seguridad Vial.
Que el artículo 11 del Decreto 2851 de 2013, señala que las organizaciones, empresas o entidades públicas o privadas obligadas a la formulación de los Planes Estratégicos, los presentarán ante el organismo de tránsito que corresponde a la jurisdicción en la cual se encuentra su domicilio, quienes revisarán técnicamente su contenido y emitirán observaciones de ajuste a que haya lugar previamente al concepto de aprobación, verificando su ejecución a través de visitas de control anuales.
Que el parágrafo 3o del artículo citado en el párrafo precedente, dispuso que las condiciones en que serán realizadas las visitas, así como la forma y criterios como deberá efectuarse el control y seguimiento, serán establecidas mediante resolución expedida por el Ministerio de Transporte.
Que el Ministerio de Transporte expidió la Resolución 1565 de 2014, adoptando el documento Guía Metodológica para la elaboración del Plan Estratégico de Seguridad Vial.
Que por lo anterior, se hace necesario adoptar el documento Guía Metodológica para la emisión de observaciones y aval de los Planes Estratégicos de Seguridad Vial, instrumento que desarrolla parámetros técnicos orientados a estándares, para el uso de las autoridades y los organismos de tránsito, en la verificación del cumplimiento por parte de las entidades, empresas y organizaciones públicas y privadas, responsables de elaborar e implementar los Planes Estratégicos de Seguridad Vial.
Que el citado documento contiene un (1) instructivo en texto y una (1) hoja de cálculo para el proceso evaluativo, junto con una asignación de puntaje mínimo a obtener por parte de los obligados a la elaboración de los Planes Estratégicos de Seguridad Vial.
Que el proyecto de acto administrativo fue publicado en la página web de la entidad para comentarios de los interesados, en cumplimiento de lo normado en el artículo 8o numeral 8 de la Ley 1437 de 2011.
En mérito de lo expuesto,
RESUELVE:
ARTÍCULO 1o. EXPEDICIÓN. <Resolución derogada por la Resolución 7495 de 2020> Adoptar como mecanismo estándar la Guía metodológica para la emisión de observaciones y aval de los Planes Estratégicos de Seguridad Vial, la cual hace parte integral del presente acto administrativo y se publicará en la página web del Ministerio de Transporte.
ARTÍCULO 2o. DEL ALCANCE EN LA ELABORACIÓN DEL PLAN ESTRATÉGICO DE SEGURIDAD VIAL. <Resolución derogada por la Resolución 7495 de 2020> En el desarrollo del proceso de emisión de observaciones y aval, las autoridades observarán para los diferentes tipos de obligados las condiciones particulares contenidas en el punto dos (2) “Alcance” del documento anexo.
ARTÍCULO 3o. MECANISMO DE CALIFICACIÓN. <Resolución derogada por la Resolución 7495 de 2020> La Guía metodológica para la emisión de observaciones y aval de los Planes Estratégicos de Seguridad Vial, dispondrá de un mecanismo de calificación por los responsables en la emisión de las observaciones y aval, ponderado de acuerdo con los niveles de responsabilidad estimados por el Grupo de Seguridad Vial del Viceministerio de Transporte.
ARTÍCULO 4o. AJUSTE. <Resolución derogada por la Resolución 7495 de 2020> Anualmente, a partir de las observaciones técnicamente razonadas que presenten la Superintendencia de Puertos y Transporte y las autoridades territoriales encargadas del proceso de emisión de observaciones y aval, así como de las exigencias específicas que resulten del análisis de los hechos y accidentes de tránsito en que hubiesen participado vehículos y personas al servicio de obligados a formular los Planes Estratégicos, la Agencia Nacional de Seguridad Vial presentará las propuestas de ajuste a la Guía metodológica para la emisión de observaciones y aval de los Planes Estratégicos de Seguridad Vial adoptada.
ARTÍCULO 5o. VIGENCIA. La presente resolución rige a partir de su publicación.
Publíquese y cúmplase.
Dada en Bogotá, D. C., a 5 de abril de 2016.
La Ministra de Transporte,
NATALIA ABELLO VIVES.
TABLA DE CONTENIDO
INTRODUCCIÓN
1. OBJETIVOS
1.1. Objetivo de los PESV
1.2. Objetivo de la guía
2. ALCANCE
3. DEFINICIONES
4. MARCO NORMATIVO
5. PROCESO DE RECEPCIÓN, REVISIÓN Y AVAL
6. ESTRUCTURA DE CALIFICACIÓN Y PONDERACIÓN
6.1. Pilares de evaluación
6.2. Parámetros de evaluación por pilar
6.3. Puntaje de calificación por parámetro
6.4. Variables por parámetro
6.5. Estructura de ponderación
6.6. Criterios para emisión de Observaciones y/o Aval
7. INSTRUMENTO DE CALIFICACIÓN
7.1. Información de la empresa
7.2. Estructura de calificación de los pilares
8. CRITERIOS DE EVALUACIÓN
8.1. PILAR FORTALECIMIENTO DE LA GESTIÓN INSTITUCIONAL
8.1.1. Variables de evaluación Parámetro OBJETIVOS DEL PESV
8.1.2. Variables de evaluación Parámetro COMITÉ DE SEGURIDAD VIAL
8.1.3. Variables de evaluación Parámetro RESPONSABLE DEL PLAN ESTRATÉGICO DE SEGURIDAD VIAL
8.1.4. Variables de evaluación Parámetro POLÍTICA DE SEGURIDAD VIAL
8.1.5. Variables de evaluación Parámetro DIVULGACIÓN DE LA POLÍTICA DE SEGURIDAD VIAL
8.1.6. Variables de evaluación Parámetro DIVULGACIÓN DE LA POLÍTICA DE SEGURIDAD VIAL
8.1.7. Variables de evaluación Parámetro DIAGNÓSTICO DE RIESGOS VIALES
8.1.8. Variables de evaluación Parámetro PLANES DE ACCIÓN DE RIESGOS VIALES
8.1.9. Variables de evaluación Parámetro IMPLEMENTACIÓN DE PLANES DE ACCIÓN DEL PESV
8.1.10. Variables de evaluación Parámetro IMPLEMENTACIÓN DE PLANES DE ACCIÓN DEL PESV
8.2. PILAR – COMPORTAMIENTO HUMANO
8.2.1. Variables de evaluación Parámetro PROCEDIMIENTO DE SELECCIÓN DE CONDUCTORES
8.2.2. Variables de evaluación Parámetro PRUEBAS DE INGRESO DE CONDUCTORES
8.2.3. Variables de evaluación Parámetro PRUEBAS DE CONTROL PREVENTIVO DE CONDUCTORES
8.2.4. Variables de evaluación Parámetro CAPACITACIÓN EN SEGURIDAD VIAL
8.2.5. Variables de evaluación Parámetro CONTROL DE DOCUMENTACIÓN DE CONDUCTORES.
8.2.6. Variables de evaluación Parámetro POLÍTICAS DE REGULACIÓN DE LA EMPRESA
8.3. PILAR – VEHÍCULOS SEGUROS
8.3.1. Variables de evaluación Parámetro MANTENIMIENTO PREVENTIVO
8.3.2. Variables de evaluación Parámetro MANTENIMIENTO CORRECTIVO
8.3.3. Variables de evaluación Parámetro CHEQUEO PREOPERACIONAL
8.4. PILAR – INFRAESTRUCTURA SEGURA
8.4.1. Variables de evaluación Parámetro RUTAS INTERNAS
8.4.2. Variables de evaluación Parámetro RUTAS EXTERNAS
8.5. PILAR – ATENCIÓN A VÍCTIMAS
8.5.1. Variables de evaluación Parámetro ATENCIÓN A VÍCTIMAS
8.5.2. Variables de evaluación Parámetro INVESTIGACIÓN DE ACCIDENTES DE TRÁNSITO
8.6. VALORES AGREGADOS
8.7. CONSIDERACIONES FINALES
9. ANEXOS
La Guía metodológica para la emisión de observaciones y aval de los planes estratégicos de seguridad vial, es un instrumento que desarrolla parámetros técnicos orientados a estándares, para el uso de las Autoridades de Tránsito, de todo el país, en la verificación del cumplimiento de entidades, empresas y organizaciones públicas y privadas responsables de elaborar y operar los Planes Estratégicos de Seguridad Vial – en adelante PESV.
En términos generales contiene los siguientes elementos: una definición del modelo, el cuerpo de la Guía para observaciones y expedición y aval, un instrumento de calificación, un instrumento para la presentación de resultados a la empresa.
Así como la responsabilidad de la formulación del PESV recae sobre las entidades, organizaciones o empresas, que para cumplir sus fines misionales o en el desarrollo de sus actividades posean, fabriquen, ensamblen, comercialicen, contraten, o administren flotas de vehículos automotores o no automotores superiores a diez (10) unidades, o contraten o administren personal de conductores, avalar dichos planes es responsabilidad de las Autoridades de Tránsito donde esté domiciliada la entidad, organización o empresa, (cuando la empresa tiene varias sedes en distintas ciudades o municipios, se considera de carácter nacional y la responsable del proceso será la Superintendencia de Puertos y Transporte), quienes revisarán técnicamente los contenidos del documento PESV, emitirán las observaciones de ajuste a que haya lugar y avalarán o no dichos planes a través de un concepto de aprobación o reprobación, según sea el caso, para lo cual empleará la presente guía.
Definir los planes y acciones o intervenciones concretas que deben llevar a cabo las empresas, organizaciones o entidades, públicas o privadas, mediante un proceso de construcción colectiva y participativa, para alcanzar los propósitos en materia de prevención de los accidentes de tránsito, facilitando la gestión al definir las áreas involucradas, los responsables y los mecanismos de evaluación y seguimiento en función del cumplimiento de las actuaciones definidas.
La guía tiene como objetivo, dotar a las Autoridades de tránsito de herramientas técnicas, que permitan unificar y estandarizar los parámetros y criterios para la revisión, emisión de observaciones y aval de los PESV, presentados por las empresas u organizaciones, de acuerdo con lo definido en la guía metodológica, Resolución 1565 de 2014.
Así mismo, sirve para facilitar a las entidades, empresas y organizaciones públicas y privadas, que estando obligadas a adoptar y operar los PESV, deben saber anticipadamente qué tipo de factores, parámetros y variables le serán avalados por las autoridades de tránsito.
Dada la necesidad de atender la Política Pública de Seguridad Vial, bajo estándares como lo recomienda el Decenio de Acción por la Seguridad Vial, deberá migrarse hacia un modelo que se desarrolle a través de un marco tecnológico, que integre a las entidades, organizaciones y empresas con las autoridades de tránsito, en las acciones sobre los cinco pilares establecidos en el Plan Nacional de Seguridad Vial.
El alcance determinado consiste en poner a disposición de las autoridades de tránsito, un instrumento que les permita hacer una revisión técnica, producir observaciones y expedir aval a los PESV, con la visión de planificación de largo plazo, prevista por los objetivos del desarrollo sostenible en cuanto a la política pública de seguridad vial.
En el desarrollo del proceso de emisión de observaciones y aval, las autoridades a cargo de tales actividades observarán para los diferentes tipos de obligados las siguientes condiciones particulares:
| TIPO DE OBLIGADO | ALCANCE DEL PLAN ESTRATÉGICO |
| Fabricantes de Vehículos | -- Sistemas y dispositivos de seguridad en sus vehículos: descripción, uso, advertencias (Manual del conductor). -- Operaciones dentro de sus instalaciones: Señalización, seguridad industrial, limitaciones al uso, áreas de prueba, entre otras. -- Despacho de vehículos a sus agencias o concesionarios: Plan de Seguridad Vial de contratante de flotas de transporte (3.4.) |
| Comercializadores de Vehículos | -- Despacho de vehículos a sus agencias o concesionarios -- Operaciones dentro de sus instalaciones (ventas y servicios) -- Instrucciones al usuario del vehículo (descripción, uso, advertencias y entrega del manual, entre otras). |
| Operadores de vehículos | (Plan completo): A. Fortalecimiento de la gestión institucional: -- Equipo de trabajo -- Intervención de órganos de dirección -- Asignación de responsable en la organización B. Eje Comportamiento Humano -- Selección de conductores, perfiles -- Pruebas individuales de ingreso -- Registros históricos, documentación -- Capacitación específica en seguridad vial C. Eje Vehículos seguros -- Tipo de equipo -- Mantenimiento preventivo y correctivo (seguimiento a labores y talleres, idoneidad) -- Inspección preoperacional diaria -- Seguimiento a documentación D. Infraestructura Segura -- Vías internas -- Inmediaciones a las instalaciones -- Rutas frecuentes E. Atención a Víctimas -- Procedimiento de actuación ARLs -- Designación de encargado interno -- Actuación en instancias como Comités de Emergencia F. Investigación sobre incidentes y accidentes de tránsito para concluir sobre – Forma en que se presentó – Interacción de los ejes (institucional, comportamiento, …) – Grado de responsabilidad de los actores o de la organización. G. Lecciones aprendidas. |
| Contratantes de flotas de vehículos (con o sin conductor, propios, en leasing, de los empleados). | (Plan propio resumido – verificación, documentación y recolección de evidencias de plan completo): -- Plan propio (políticas y protocolos de transporte de personas y bienes de la Organización) -- Verificación de Plan Completo (del Transportador) -- Asignación de verificador – supervisor – interventor -- Armonización: intercambio de estrategias comunes para enfrentar el riesgo de accidente – hecho de tránsito -- Documentación y recolección de evidencias de los procesos -- Frente al evento: Investigación conjunta o compromiso de conocer el resultado y atender como usuarios, la que haga su aquel. |
| Contratantes de conductores | 1. Perfiles de conductores 2. Constatación de antecedentes 2.1. Judiciales 2.2. Historial de infracciones 2.3. Historial de licencias 2.4. Historia laboral 3. Pruebas de idoneidad en vehículos similares a los que conduciría (evaluador) 4. Exámenes de ingreso 4.1. Examen específico de riesgo laboral (¿toxicología?) 4.2. Examen tipo CRC |
Para la interpretación y aplicación de la presente Guía Metodológica, se tendrán en cuenta, entre otras, las definiciones contenidas en la Ley 1503 de 2011, Decreto U.R. 1079 de 2015 y Resolución 1565 de 2014.
4.1. LEY 1503 DE 2011. “Por la cual se promueve la formación de hábitos, comportamientos y conductas seguros en la vía y se dictan otras disposiciones”.
4.2. DECRETO U.R. 1079 DE 2015. “Por el cual se expide el Decreto Único Reglamentario del Sector Transporte”, Título 2 Seguridad Vial, Capítulo 3 Planes Estratégicos de entidades, organizaciones o empresas en materia de Seguridad Vial.
4.3. DECRETO 1906 DE 2015. “Por el cual se modifica y adiciona el Decreto 1079 de 2015, en relación con el Plan Estratégico de Seguridad Vial”.
4.4. RESOLUCIÓN 2273 DE 2014. “Por la cual se ajusta el Plan Nacional de Seguridad Vial 2011 -2021…”.
4.5. RESOLUCIÓN 1565 DE 2014. “Por la cual se expide la Guía metodológica para la elaboración del Plan Estratégico de Seguridad Vial”.
En cuanto al registro, adopción y cumplimiento a que hace referencia el artículo 2.3.2.3.2 del Decreto U.R. 1079, téngase en cuenta que las organizaciones, empresas o entidades públicas o privadas, deberán registrar el Plan Estratégico en materia de Seguridad Vial, ante el organismo de tránsito que corresponde a la jurisdicción en la cual se encuentra su domicilio, o quien haga sus veces, en caso de no contar con organismo de tránsito en el municipio, deberá hacerse ante la Alcaldía Municipal. Cuando se trate de empresas, organizaciones o entidades del orden nacional, el registro deberá hacerse ante la Superintendencia de Puertos y Transporte.
La autoridad ante quien se efectúe el registro, revisará técnicamente los contenidos del Plan Estratégico de Seguridad Vial, emitirá las observaciones de ajuste a que haya lugar y avalará dicho plan emitiendo un concepto de aprobación, verificando la ejecución del mencionado plan a través de visitas de control, las cuales serán consignadas en un acta de constancia. Dichas visitas deberán ser efectuadas a cada entidad por lo menos una vez al año.
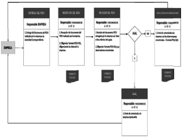
5. PROCESO DE RECEPCIÓN, REVISIÓN Y AVAL.
El proceso estándar para la expedición del aval del Plan Estratégico de Seguridad Vial (PESV), es un conjunto de elementos mediante los cuales las autoridades de tránsito verifican las evidencias aportadas y consignadas en el documento de planificación que adelantan las empresas y organizaciones públicas y privadas, en cuanto a las acciones, mecanismos, estrategias y medidas en materia de seguridad vial, que contiene el PESV, con fundamento en la Resolución 1565 de 2014.
El proceso inicia con la entrega del documento en físico por parte de la empresa, ante la autoridad de tránsito, según sea el caso, de acuerdo con lo definido en el siguiente diagrama de flujo.

Figura 1: Esquema Proceso de Recepción, observaciones y AVAL.
a) Entrega del documento
El proceso inicia con la entrega del documento, en físico, por parte de la empresa u organización, antes la autoridad respectiva a partir de lo definido en la Resolución 1565.
b) Recepción de documentos
La(s) persona(s) asignada(s) por la autoridad, deben recibir la documentación y soportes entregados por la empresa y registrar lo entregado por esta en el formato PESV 001, en donde se diligencie toda la información prevista en este. De igual manera la autoridad de tránsito, debe llevar un consecutivo de los PESV, indicando Nombre de la empresa, fecha de entrega y documentación aportada.

Figura 2: Formato PESV 001.
c) Revisión del Plan Estratégico de Seguridad Vial
Una vez recibida la documentación y soportes por parte de la empresa, el funcionario asignado por la entidad, procede con la revisión de todos los documentos y soportes, a partir de los criterios definidos en la presente guía. Cada una de las variables revisadas, se fundamentará en la estructura y variables incluidas en el instrumento de Excel que se entregará junto con la presente guía, en donde el funcionario revisará lo entregado y comparará.
d) Devolución con observaciones PESV con hallazgos
Con base en los criterios establecidos, en caso que la calificación obtenida esté por debajo de lo definido en la estructura de ponderación, con la devolución del documento PESV, el funcionario procede a anexar el formato PESV 004 (Anexo I) una vez diligenciado, en donde relacionará por pilar, aquellas observaciones encontradas, indicando las acciones que debe realizar la empresa para ajustar lo necesario a efectos de cumplir con el mínimo estándar exigido.
El tiempo que se asignara a una empresa para hacer la revisión de las observaciones, la reformulación de las mismas y remisión del documento ajustado a la autoridad competente, es de como máximo 2 meses.
e) AVAL
Con base en los criterios definidos, cuando la calificación obtenida esté en 75% o por encima de lo definido en la estructura de ponderación, el funcionario procede a diligenciar en el formato PESV 005 (Anexo II), en donde relacionara por pilar, aquellas observaciones encontradas, indicando las acciones que debe realizar la empresa para ajustar lo necesario, sin embargo indicará que a partir de lo definido en la estructura de ponderación y de los mínimos exigidos, el PESV de la empresa es AVALADO. Este aval está condicionado a una visita de verificación, por parte de la autoridad de tránsito, que se realizará en un tiempo no mayor a 1 año, a partir de la fecha de emisión del documento de aval.
f) Tiempo para la revisión (autoridades) y reformulación de los PESV (empresas)
Revisión de las Autoridades: A partir de la fecha de entrega de los PESV por parte de las empresas, entidades u organizaciones, la autoridad tiene como máximo 2 meses para su revisión, emisión de observaciones, otorgamiento o no de aval y notificación escrita.
Reformulación de las empresas: una vez recibidas las observaciones por parte de las autoridades, si el resultado numérico consolidado, se encuentra con cumplimientos entre el 60% y el 74.9%, las empresas tendrán dos (2) meses para ajustar las observaciones elaboradas por la autoridad de tránsito y reportarlas.
Si el resultado numérico consolidado y ponderado, se encuentra con cumplimientos inferiores al 59.9%, las empresas, organizaciones o entidades tendrán dos (2) meses para replantear el documento de PESV, como un todo.
En los dos casos anteriores, la entidad, organización o empresa debe radicar nuevamente ante la autoridad competente el documento PESV, completo.
g) Reporte
Todos los PESV radicados por las empresas, entidades y organizaciones, públicas y privadas, serán reportados por las autoridades de tránsito al Ministerio de Transporte, hasta tanto entre en operación la Agencia Nacional de Seguridad Vial, en un documento que consolide la información que a la fecha se haya procesado, desagregando por empresa el número de personas a quienes impactó el PESV, el número de vehículos que involucra y si fue o no avalado el plan.
6. ESTRUCTURA DE CALIFICACIÓN Y PONDERACIÓN.
La presente guía permitirá realizar el diagnóstico de las variables incluidas en los 5 pilares definidos dentro de la Resolución 1565 (Guía metodológica para la elaboración del Plan Estratégico de Seguridad Vial) y que están fundamentados en los descritos en el Plan Nacional de Seguridad Vial, Res. 2273 de 2014, los pilares que se evaluaran son:
1. Fortalecimiento de la Gestión Institucional – Capítulo 7 de la Resolución 1565
2. Comportamiento Humano – Capítulo 8, numeral 8.1 de la Resolución 1565
3. Vehículos seguros – Capítulo 8, numeral 8.2 de la Resolución 1565
4. Infraestructura segura Capítulo 8, numeral 8.3 de la Resolución 1565
5. Atención a Víctimas Capítulo 8, numeral 8.4 de la Resolución 1565

Figura 3. Pilares definidos en el Plan Nacional de Seguridad Vial
6.2. PARÁMETROS A EVALUACIÓN POR PILAR.
A continuación se describen los parámetros definidos de evaluación en cada pilar.

Tabla 1. Pilares y Parámetros de cada Pilar
6.3. PUNTAJE DE CALIFICACIÓN POR PARÁMETRO.
Cada uno de los pilares y sus respectivos parámetros, tendrán un “PUNTAJE ASIGNADO”, de tal manera que la sumatoria de los valores asignados a cada parámetro, darán como resultado el puntaje asignado al respectivo pilar. En la tabla que se presenta a continuación se indican los valores asignados a cada parámetro de cada pilar.

Tabla 2. Puntajes asignados a cada Parámetro.
El valor máximo que se puede obtener en cada Pilar es de 100 puntos “TOTAL PUNTAJE POR PILAR”.
A cada parámetro del pilar evaluado, se le han definido variables, que son aquellas propias de los cumplimientos que deben de revisarse en los PESV entregados por cada empresa. Para el ejemplo que se ilustra a continuación, el PILAR es ATENCIÓN A VÍCTIMAS, este tiene a su vez dos parámetros, ATENCIÓN A VÍCTIMAS E INVESTIGACIÓN DE ACCIDENTES DE TRÁNSITO, el parámetro atención a víctimas tiene a su vez dos variables que son las que se evalúan “PROTOCOLOS Y DIVULGACIÓN DE PROTOCOLOS”. Frente a cada variable, se describe el criterio de evaluación que debe tenerse en cuenta a la hora de hacer la revisión del documento.

Figura 4. Tabla de pilares, parámetros y variables
6.5. ESTRUCTURA DE PONDERACIÓN.
Cada pilar tiene un valor ponderado que equivale a un porcentaje del VALOR OBTENIDO en cada uno, por lo tanto de los 100 puntos máximos posibles que se puede obtener, este es multiplicado por un porcentaje, que equivale al VALOR PONDERADO, asignado, dando así como RESULTADO el valor de los puntos obtenidos en cada pilar. A continuación se presenta la tabla que indica la lectura de la evaluación ponderada.

Tabla 3. Estructura de ponderación de resultados del ejercicio
VALORES AGREGADOS O INNOVACIONES. Adicionalmente a los pilares definidos en la guía, se tendrán en cuenta aquellas acciones que la empresa desarrolle y que su pertinencia esté alineada o tenga tendencia a la prevención de accidentes de tránsito, con lo cual se ha dispuesto valorar ciertas acciones de la empresa dentro de un pilar adicional denominado “VALORES AGREGADOS E INNOVACIONES”, el cual no genera obligaciones para la empresa.
6.6. CRITERIOS PARA EMISIÓN DE OBSERVACIONES Y/O AVAL.
Una vez revisados y considerados cada uno de los parámetros y sus variables estipuladas dentro del pilar, se obtiene un puntaje, de tal manera que la sumatoria de los puntajes obtenidos y su peso ponderado, indicarán el nivel de cumplimiento del PESV. Con base en los resultados (RESULTADO FINAL DEL EJERCICIO), se ha definido lo siguiente:
-- PESV AVALADO
Calificación igual o mayor al 75%: Al finalizar el ejercicio, si el resultado cuantitativo, expresado en el porcentaje de cumplimiento fuese igual o superior al 75%, el PESV recibirá el aval de la autoridad de tránsito competente, expresando en un acta, las consideraciones respectivas, los aspectos a mejorar o a ajustar hasta completar el 100% y se remitirá a la empresa, organización o entidad.
Para comunicar el resultado a la empresa, se produce un concepto de aprobación, firmado por el responsable de la función de acuerdo con la distribución de competencias de la entidad, mediante el cual se reconoce que el PESV de la empresa, entidad u organización, llena los requisitos exigidos en la Resolución 1565 de 2014, por tanto continúa el proceso de implementación o de ejecución, al interior de la empresa.
-- PESV CON OBSERVACIONES
Calificación entre 60% y 74,9%: Si el resultado cuantitativo del proceso fuese igual al 60%, pero inferior a 74,9%, el PESV no recibirá el aval, y se le otorgará un periodo para realizar las correcciones y ajustes, de acuerdo con lo definido en el numeral 5 ítems f, de este documento.
Calificación inferior a 59,9%: Si el resultado cuantitativo del proceso fuese igual o inferior al 59,9%, el PESV no recibirá el aval, y se le otorgará un periodo para realizar las correcciones y adaptaciones de acuerdo con lo definido en el citado numeral 5 ítems f.
Para comunicar el resultado a la empresa, se produce un oficio mediante el cual se generan las observaciones de ajustes para tender al 100%, señalando a la empresa u organización que deberá reformular las actividades que se reflejaran en el documento PESV. Cuando se genere este tipo de decisión por parte del avalador, en las mismas observaciones de ajustes se le determina un periodo de tiempo en el cual deberá presentar nuevamente el PESV, ante la autoridad u organismo de tránsito para su análisis y aprobación de acuerdo con lo descrito anteriormente.

Figura 5. Criterios para emisión de Observaciones y/o Aval
7. INSTRUMENTO DE CALIFICACIÓN.
El instrumento de procesamiento de información que sirve como fuente de captura de información y guía de calificación de los Planes Estratégicos de Seguridad Vial, es un archivo en Excel, que está conformado por 8 pestañas, en donde cada una contiene información que se debe diligenciar; las pestañas contenidas son:
1. INFORMACIÓN DE LA EMPRESA
2. FORTALECIMIENTO EN LA GESTIÓN INSTITUCIONAL
3. COMPORTAMIENTO HUMANO
4. VEHÍCULOS SEGUROS
5. INFRAESTRUCTURA SEGURA
6. ATENCIÓN A VÍCTIMAS
7. VALORES AGREGADOS
8. RESULTADO

Figura 6. Estructura del instrumento de calificación
![]()
Información de la empresa
En esta pestaña se debe registrar la información de la empresa que ha presentado el documento del PESV, la información que se diligencia es la siguiente:

Figura 7. Información de la empresa.
-- Consecutivo: cada PESV que sea recibido por la autoridad u organismo de tránsito, se le asignará un número consecutivo que se debe asignar a cada empresa que entregue el documento.
Los demás ítems, se deben diligenciar de acuerdo con la información descrita en la figura 7, tal como fecha de recepción, de revisión, de devolución (cuando aplique), de Aval y los nombres completos del funcionario asignado que revisa el PESV de la empresa.
7.1. ESTRUCTURA DE CALIFICACIÓN DE LOS PILARES.
En la pestaña asignada para calificar cada pilar, se encuentran 11 columnas con sus respectivas filas, que permiten llevar a cabo todo el proceso de captura de la información y que orientan sobre los criterios con los que se debe de revisar el documento. En estas, a partir de las evidencias encontradas en el documento que se revisa y los criterios definidos, así como los descritos en el instrumento mismo, permite diligenciar únicamente las columnas indicadas con el color verde, (Ver figura 8, 9 y 10).
1. NOMBRE DEL PILAR: se refiere al nombre del pilar que se está evaluando
2. NOMBRE DEL PARÁMETRO DEL PILAR: se refiere al parámetro(s) que hace parte del pilar que se está evaluando.
3. NÚMERO DE LA VARIABLE DEL PARAMETRO: se refiere a la numeración asignada a cada parámetro del pilar que se está evaluando.
4. NOMBRE DE LA VARIABLE: se refiere a la variable que hace parte del parámetro que se está evaluando.
5. CRITERIO DE AVAL DE LA VARIABLE: se refiere al criterio que se debe tener en cuenta a la hora de revisar el documento, es decir, a la conformidad de lo expresado en el PESV de la empresa con lo esperado o debido, según la Resolución 1565 de 2014. Cuando esos contenidos temáticos se evidencian, el avalador determina que la empresa u organización cumplió.

Figura 8. Estructura de captura de información por pilar
6. APLICA: esta columna está subdividida a su vez por dos columnas que tienen la palabra SÍ y NO respectivamente. El criterio para su diligenciamiento será, considerando si la variable analizada aplica o no a la empresa de acuerdo con la naturaleza o la estructura de la misma; de ser afirmativa, se escribirá un 1 en la columna SÍ, si no aplica, escribir un 1 en la columna NO.
A manera de ejemplo, digamos que si la empresa no cuenta en sus instalaciones con vías de circulación interna, como parqueaderos, no aplica el aporte de evidencias de esta variable, con lo cual se debe calificar con el número 1 en la celda NO. En este caso, el puntaje que se obtiene no afectará el resultado de calificación de dicho pilar.
Para el caso donde la variable si aplique su evaluación y el aporte de evidencias, se debe poner el número 1 en la columna SÍ.

Figura 9. Estructura de captura de información por pilar
7. EVIDENCIA DE SU EXISTENCIA: una vez verificado que la variable que se va a evaluar si aplica, se procede a revisar en el documento entregado por la empresa, que la variable se mencione y se evidencia que existe. Si la variable que se está evaluando no se evidencia que existe en el documento, se debe de diligenciar la columna NO, colocando el número 1 en la respectiva celda.
En esta columna, la persona responsable de analizar el PESV, deberá cerciorarse que los documentos como: actas, listados de asistencia con firmas, decisión manifiesta mediante diversos documentos, sean visibles e innegables. Se busca en esencia, que la información contenida en la columna “Criterio de Aval”, existan sin duda alguna. La evidencia es la certeza manifiesta que resulta innegable que la empresa u organización ha incluido en el PESV las exigencias que le hace la Resolución 1565 de 2014, especialmente en el capítulo 7o, sobre los cinco pilares de “Fortalecimiento de la Gestión Institucional, Comportamiento Humano, Vehículos Seguros, Infraestructura Segura y Atención a Víctimas”.
Si el avalador verifica la existencia de pruebas que demuestran el compromiso de la empresa u organización con la seguridad vial, señala la columna SÍ, calificando con (1). Caso contrario, indica la columna NO, calificando con (1).
8. RESPONDE A LOS REQUERIMIENTOS: si la variable que se está evaluando esta descrita en el documento PESV y se evidencia su existencia, se procede a verificar que esta responda a los requerimientos del criterio de aval definido, de tal manera que al cumplirse con el criterio de aval, se debe poner el número 1 en la columna SÍ. Por ello el Avalador, siempre verificará que las evidencias que hacen parte del PESV presentado por la empresa u organización, estén acorde con las exigencias o requerimientos expresos de la Resolución 1565 de 2014.

Figura 10. Estructura de captura de información por pilar
9. VALOR DEL PARÁMETRO: se refiere al puntaje asignado al parámetro que hace parte del pilar evaluado y que se obtiene de la sumatoria de los puntajes individuales asignados a las variables que hacen parte de este. Esta celda no se puede modificar.
10. VALOR DE LA VARIABLE: se refiere al puntaje asignado a la variable que se está evaluando del parámetro. Esta celda no se puede modificar.
11. VALOR OBTENIDO: se refiere al valor obtenido de la evaluación de cada variable. Esta celda no se puede modificar.
8.1. PILAR FORTALECIMIENTO DE LA GESTIÓN INSTITUCIONAL.
En este pilar se analizan 10 parámetros, que de acuerdo con la tabla están definidos desde el numeral 1.1. Hasta el 1.10.

Tabla 4. Parámetros de evaluación Pilar FORTALECIMIENTO EN LA GESTIÓN INSTITUCIONAL
8.1.1. VARIABLES DE EVALUACIÓN PARÁMETRO OBJETIVOS DEL PESV.
En este parámetro se evalúan 3 variables, de acuerdo con lo indicado en la tabla 5, frente a cada variable se encuentra el criterio de evaluación definido.

8.1.2. VARIABLES DE EVALUACIÓN PARÁMETRO COMITÉ DE SEGURIDAD VIAL.
En este parámetro se evalúan 5 variables, de acuerdo con lo indicado en la siguiente tabla, frente a cada variable se encuentra el criterio de evaluación definido.

8.1.3. VARIABLES DE EVALUACIÓN PARÁMETRO RESPONSABLE DEL PLAN ESTRATÉGICO DE SEGURIDAD VIAL.
En este parámetro se evalúan 2 variables, de acuerdo con lo indicado en la siguiente tabla, frente a cada variable se encuentra el criterio de evaluación definido.

8.1.4. VARIABLES DE EVALUACIÓN PARÁMETRO POLÍTICA DE SEGURIDAD VIAL.
En este parámetro se evalúan 2 variables, de acuerdo con lo indicado en la siguiente tabla, frente a cada variable se encuentra el criterio de evaluación definido que para el caso de la variable Política de seguridad vial, se incluyen 4 criterios de evaluación que se entiende debe cumplir la política, de acuerdo con lo definido en la guía de la Resolución 1565.

8.1.5. VARIABLES DE EVALUACIÓN PARÁMETRO DIVULGACIÓN DE LA POLÍTICA DE SEGURIDAD VIAL.
En este parámetro se evalúa 1 variable de acuerdo con lo indicado en la siguiente tabla, frente a la variable se encuentra el criterio de evaluación definido que para el caso de la variable Divulgación de la Política de seguridad vial, se incluyen 2 criterios de evaluación que se entiende debe cumplir la divulgación de la política, de acuerdo con lo definido en la guía de la Resolución 1565.

8.1.6. VARIABLES DE EVALUACIÓN PARÁMETRO DIAGNÓSTICO – CARACTERIZACIÓN DE LA EMPRESA.
En este parámetro se evalúa 1 variable, de acuerdo con lo indicado en la siguiente tabla, frente a la variable se encuentran los criterios de evaluación definidos que para el caso de la variable Características de la empresa, se incluyen 8 criterios de evaluación que se entiende debe cumplir la caracterización de la empresa, de acuerdo con lo definido en la guía de la Resolución 1565.

8.1.7. VARIABLES DE EVALUACIÓN PARÁMETRO DIAGNÓSTICO DE RIESGOS VIALES.
En este parámetro se evalúan 5 variables, de acuerdo con lo indicado en la siguiente tabla, frente a cada variable se encuentran los criterios de evaluación definidos.

8.1.8. VARIABLES DE EVALUACIÓN PARÁMETRO PLANES DE ACCIÓN DE RIESGOS VIALES.
En este parámetro se evalúan 2 variables (definición de planes de acción y viabilidad de planes de acción) de acuerdo con lo indicado en la siguiente tabla, frente a cada variable se encuentran los criterios de evaluación definidos.

8.1.9. VARIABLES DE EVALUACIÓN PARÁMETRO IMPLEMENTACIÓN DE PLANES DE ACCIÓN DEL PESV.
En este parámetro se evalúan 2 variables, de acuerdo con lo indicado en la siguiente tabla, frente a cada variable se encuentran los criterios de evaluación definidos.

8.1.10. VARIABLES DE EVALUACIÓN PARÁMETRO IMPLEMENTACIÓN DE PLANES DE ACCIÓN DEL PESV.
En este parámetro se evalúan 2 variables, de acuerdo con lo indicado en la siguiente tabla, frente a cada variable se encuentran los criterios de evaluación definidos.

8.2. PILAR – COMPORTAMIENTO HUMANO.
En este pilar se analizan 6 parámetros, que de acuerdo con la tabla están definidos desde el numeral 2.1 hasta el 2.6

8.2.1. VARIABLES DE EVALUACIÓN PARÁMETRO PROCEDIMIENTO DE SELECCIÓN DE CONDUCTORES.
En este parámetro se evalúan 2 variables, de acuerdo con lo indicado en la siguiente tabla, frente a cada variable se encuentran los criterios de evaluación definidos.

8.2.2. VARIABLES DE EVALUACIÓN PARÁMETRO PRUEBAS DE INGRESO DE CONDUCTORES.
En este parámetro se evalúan 11 variables, de acuerdo con lo indicado en la siguiente tabla, frente a cada variable se encuentran los criterios de evaluación definidos.

8.2.3. VARIABLES DE EVALUACIÓN PARÁMETRO PRUEBAS DE CONTROL PREVENTIVO DE CONDUCTORES.
En este parámetro se evalúan 2 variables de acuerdo con lo indicado en la siguiente tabla, frente a cada variable se encuentran los criterios de evaluación definidos.

8.2.4. VARIABLES DE EVALUACIÓN PARÁMETRO CAPACITACIÓN EN SEGURIDAD VIAL.
En este parámetro se evalúan 2 variables, de acuerdo con lo indicado en la siguiente tabla, frente a cada variable se encuentran los criterios de evaluación definidos. Se debe establecer adicionalmente que existan los mecanismos de capacitación en Seguridad Vial elaborados por personas naturales o jurídicas con conocimiento en tránsito, transporte o seguridad vial. Que existan mecanismos que permitan la sensibilización y capacitación del recurso humano con el que cuentan, con el fin de que adopten buenas prácticas conductas seguras en el tránsito, tanto en el ámbito laboral de acuerdo con la función misional de la organización, empresa o entidad pública o privada, como en la vida cotidiana.

8.2.5. VARIABLES DE EVALUACIÓN PARÁMETRO CONTROL DE DOCUMENTACIÓN DE CONDUCTORES.
En este parámetro se evalúan 2 variables, de acuerdo con lo indicado en la siguiente tabla, frente a cada variable se encuentran los criterios de evaluación definidos

8.2.6. VARIABLES DE EVALUACIÓN PARÁMETRO POLÍTICAS DE REGULACIÓN DE LA EMPRESA.
En este parámetro se evalúan 6 variables, de acuerdo con lo indicado en la siguiente tabla, frente a cada variable se encuentran los criterios de evaluación definidos.

8.3. PILAR – VEHÍCULOS SEGUROS.
En este pilar se analizan 3 parámetros (mantenimiento preventivo, mantenimiento correctivo y el chequeo preoperacional), que de acuerdo con la tabla están definidos desde el numeral 3.1. Hasta el 3.3.

8.3.1. VARIABLES DE EVALUACIÓN PARÁMETRO MANTENIMIENTO PREVENTIVO.
En este parámetro se evalúan 5 variables, de acuerdo con lo indicado en la siguiente tabla, frente a cada variable se encuentran los criterios de evaluación definidos.
En este proceso de análisis, verificación y aval, se establecerá si se diseñó e institucionalizó un plan de mantenimiento preventivo de sus vehículos que podrá ser ajustado periódicamente, en el que se establezcan los puntos estratégicos de revisión, duración, periodicidad, condiciones mínimas de seguridad activa y seguridad pasiva, para garantizar que estos se encuentren en óptimas condiciones de funcionamiento y son seguros para su uso.
Lo anterior deberá documentarse en fichas técnicas de historia de estado y mantenimiento de cada vehículo, en las cuales se constaten documentalmente las condiciones técnicas y mecánicas en las que se encuentra el vehículo.
En el evento en que los vehículos sean de propiedad de la empresa, esta realizará de manera directa o a través de terceros el plan de mantenimiento preventivo. Si por el contrario estos son contratados para la prestación del servicio de transporte, la empresa contratante verificará que la empresa contratista cuente y ejecute el plan, condición que será exigida expresamente en el contrato de servicios para su suscripción y cumplimiento. El propietario del vehículo será el responsable de realizar el mantenimiento preventivo, asumiendo su costo.

8.3.2. VARIABLES DE EVALUACIÓN PARÁMETRO MANTENIMIENTO CORRECTIVO.
En este parámetro se evalúan 3 variables (Registro, Protocolo e Idoneidad), de acuerdo con lo indicado en la siguiente tabla, frente a cada variable se encuentran los criterios de evaluación definidos

8.3.3. VARIABLES DE EVALUACIÓN PARÁMETRO CHEQUEO PREOPERACIONAL.
En este parámetro se evalúa 1 variable, de acuerdo con lo indicado en la siguiente tabla, frente a la variable se encuentra el criterio de evaluación definido.

8.4. PILAR – INFRAESTRUCTURA SEGURA.
En este pilar se analizan 2 parámetros, que de acuerdo con la tabla están definidos desde el numeral 4.1 hasta el 4.2.
En el Plan Estratégico de Seguridad Vial de la organización, empresa o entidad pública o privada se deberá realizar una revisión del entorno físico donde se opera, con el propósito de tomar medidas de prevención en las vías internas por donde circulan los vehículos, al igual que al ingreso y la salida de todo el personal desde y hacia sus instalaciones.
Cuando se trate de empresas cuyo objeto social sea el transporte de mercancías o pasajeros, se deberá realizar un estudio de rutas desde el punto de vista de Seguridad Vial, el cual contendrá la evaluación de las trayectorias de viaje a través del análisis de información de accidentalidad y la aplicación de inspecciones de Seguridad Vial sobre los corredores usados, lo cual permitirá identificar puntos críticos y establecer estrategias de prevención, corrección y mejora, a través del diseño de protocolos de conducción que deberán socializarse con todos los conductores y buscar mecanismos para hacer coercitiva su ejecución.

8.4.1. VARIABLES DE EVALUACIÓN PARÁMETRO RUTAS INTERNAS.
En este parámetro se evalúan 5 variables, de acuerdo con lo indicado en la siguiente tabla, frente a cada variable se encuentran los criterios de evaluación definidos.

8.4.2. VARIABLES DE EVALUACIÓN PARÁMETRO RUTAS EXTERNAS.
En este parámetro se evalúan 4 variables, de acuerdo con lo indicado en la siguiente tabla, frente a cada variable se encuentran los criterios de evaluación definidos.

8.5. PILAR – ATENCIÓN A VÍCTIMAS.
En este pilar se diagnostican 2 parámetros, que de acuerdo con la tabla están definidos desde el numeral 5.1 hasta el 5.2.
La verificación dentro del PESV objeto de análisis y de aval estará orientada a identificar si la empresa ha recibido orientaciones por parte de su ARL respecto de cómo establecer y socializar protocolos de atención de accidentes, con el propósito de que los empleados conozcan el procedimiento a seguir en los casos en que ocurra un accidente de tránsito producto de su actividad laboral, así como sus derechos y alternativas de acción. Adicionalmente, la aseguradora de riesgos laborales participará en el diseño, adopción e implementación del Plan Estratégico de Seguridad Vial de la organización, empresa o entidad pública o privada para la cual preste sus servicios.

8.5.1. VARIABLES DE EVALUACIÓN PARÁMETRO ATENCIÓN A VÍCTIMAS.
En este parámetro se evalúan 2 variables, de acuerdo con lo indicado en la siguiente tabla, frente a cada variable se encuentran los criterios de evaluación definidos.

8.5.2. VARIABLES DE EVALUACIÓN PARÁMETRO INVESTIGACIÓN DE ACCIDENTES DE TRÁNSITO.
En este parámetro se evalúan 6 variables, de acuerdo con lo indicado en la siguiente tabla, frente a cada variable se encuentran los criterios de evaluación definidos.

A manera de valor agregado las entidades, empresas u organizaciones responsables de adoptar Planes estratégicos de Seguridad Vial, podrán incluir en los documentos que contienen las acciones del PESV nuevas acciones o propuestas, sin que necesariamente estén establecidas en la Resolución 1565 de 2014, las cuales serán debidamente analizadas y valoradas por el equipo responsable de las autoridades y organismos de tránsito.
Para tal fin se ha dejado dentro del instrumento de calificación, en una pestaña independiente, un espacio dispuesto para calificar aquellas acciones que se consideren pertinentes incluir y que tendrán calificación. Vale la pena mencionar que se dejan las columnas en verde, para que se diligencie la información en las celdas correspondientes.

Se busca que las nuevas iniciativas tengan como propósito estimular la inclusión por ejemplo, de tecnologías que contribuyan en el control de desplazamientos de los vehículos, modificar los comportamientos de los conductores, mejores actitudes y comportamientos por parte de todos los actores viales que hacen parte de la organización.
En compensación, la autoridad o el organismo de tránsito responsable de adelantar el proceso de aval del PESV, tendrá en cuenta la siguiente tabla mediante la cual se describen las acciones o innovaciones como valor agregado y otorgará los puntajes porcentuales respectivos al PESV objeto de estudio.
Se procede igualmente a averiguar si dichos valores agregados figuran en el documento, si de esa inclusión existen evidencias, si ello responde a los requerimientos.
Se reitera que no es suficiente con que estén expresados en el documento, por lo que será necesario evidenciar su existencia en los procesos de planificación y considerar si lo que se evidencia responde a las necesidades reales para generar condiciones de seguridad vial en los desplazamientos.
La autoridad de tránsito delegará un grupo de profesionales para analizar los Planes Estratégicos de Seguridad Vial, los cuales, una vez radicados los documentos, le serán asignados e iniciaran el proceso en orden de llegada. Inicialmente leyendo con detenimiento lo planteado en el documento y contrastando con el listado de chequeo que los elementos sugeridos en la guía, estén debidamente formulados (si-no).
Una vez desarrollada la guía, se procederá a hacer las observaciones necesarias y a diligenciar el acta, dejando por escrito que el PESV de la empresa recibe el aval, el PESV se encuentra en ajuste pero sin aval o se niega el aval. Se procede a firmar el acta como testimonio de lo actuado y se reporta al Ministerio de Transporte, Grupo Seguridad Vial, mientras la Agencia Nacional de Seguridad Vial implementa el Portal de la Seguridad Vial, donde se dispondrá de un link en el cual se recepcionará esta información.
Tener presente que la norma establece la obligatoriedad para la autoridad de tránsito, de carácter local, departamental o nacional, de adelantar visita técnica en el transcurso del año, a partir de la emisión de un concepto, visita que permitirá evidenciar que lo presentado en el documento PESV, corresponde a hechos ciertos y que lo planeado se viene desarrollando de manera sistemática.
Si adelantada la visita, se evidencia que el documento no es el reflejo fiel de lo planeado y que no se vienen ejecutando en los tiempos y acciones presentados como PESV, se procederá a retirar el aval, dejando constancia escrita de la visita y reportando tanto a la alta dirección de la organización, entidad o empresa, a la autoridad de tránsito y al Ministerio de Transporte o Agencia Nacional de Seguridad Vial, según corresponda.
Finalmente, en el acta que se suscribe de esta visita, en la que se reirá el Aval, se establecerá un plazo no mayor a tres (3) meses, contados a partir de la fecha de la misma, para que la empresa reformule el documento, lo radique nuevamente ante la autoridad de tránsito e inicie el proceso de implementación.
De lo actuado por parte de la autoridad de tránsito, será importante se remita a la Agencia Nacional de Seguridad Vial, en un plazo no mayor a cinco días hábiles, acta suscrita entre las partes; información que estará a la vista del público, a los organismos certificadores, a la Superintendencia de Puertos y Transporte o a la Superintendencia de Industria y Comercio, entre otros.
Se considerará falta grave, por parte del funcionario responsable del proceso, no notificar el resultado de la visita a una empresa, entidad u organización, cualquiera que fuese el resultado.




1. FORTALECIMIENTO DE LA GESTIÓN INSTITUCIONAL
| No. | Parámetro - | definición Variables | Criterio de aval | Aplica | Evidencias de su existencia | Responde a los requerimientos | Valor del parámetro | Valor de la variable | Valor obtenido | Observaciones | ||||
| SÍ | NO | SÍ | NO | SÍ | NO | |||||||||
| 1.1 | OBJETIVOS DEL PESV | 1.1.1. | OBJETIVO GENE- RAL DEL PESV | Se ha fijado un objetivo claro, concreto y realizable, así como su alcance y visión | 3 | 1,00 | 0 | |||||||
| 1.1.2. | OBJETIVOS ESPE- CÍFICOS DELPESV | Los objetivos específicos se ajustan al objetivo general y de realizarse se cumpliría con los propósitos | 1,00 | 0 | ||||||||||
| 1.1.3. | DIRECTRICES DE LA ALTA DIRECCIÓN | Existe un documento que indique el compromiso de las directivas, para el desarrollo del PESV | 1,00 | 0 | ||||||||||
| 1.2 | COMITÉ DE SEGURIDAD VIAL Mecanismo de coordinación entre todos los involucrados y cuyo objetivo será planificar, diseñar, implementar y medir las acciones, para lograr los objetivos a favor de la seguridad vial. | 1.2.1. | ACTA DE COMITÉ DE SEGURIDAD VIAL | Existe un acta de conforma-ción del comité de S.V. | 15 | 3,00 | 0 | |||||||
| 1.2.2. | OBJETIVOS DEL COMITÉ DE SEGU- RIDAD VIAL | Está definido el objetivo del comité de seguridad vial | 3,00 | 0 | ||||||||||
| 1.2.3. | INTEGRANTES DEL COMITÉ DE S.V. | El comité ha sido definido por la alta dirección | 3,00 | 0 | ||||||||||
| 1.2.4. | ROLES Y FUN- CIONES DE LOS INTEGRANTES | Los integrantes del comité tienen relación con las labores y planes de acción inherentes al PESV | 3,00 | 0 | ||||||||||
| 1.2.5. | FRECUENCIA DE REUNIONES DEL COMITÉ DE SV | Está definida la frecuencia de las reuniones del comité de S.V. | 3,00 | 0 | ||||||||||
| 1.3 | RESPONSABLE DEL PLAN ESTRATÉGICO DE SEGURIDAD VIAL | 1.3.1. | RESPONSABLE DELPESV | Se designó un responsable del proceso de elaboración y seguimiento del PESV, indicando el cargo dentro de la organización. | 4 | 1,80 | 0 | |||||||
| 1.3.2. | IDONEIDAD DEL RESPONSABLE DEL PESV | El responsable es idóneo para el desarrollo, implementación y seguimiento del PESV y todas las acciones contempladas en este. | 0 | |||||||||||
| 1.4 | POLÍTICA DE SEGURI– DAD VIAL | 1.4.1. ESTÁ DOCUMENTADA LA POLÍTICA DE SEGURIDAD VIAL | Existe un documento que permita identificar la política de Seguridad vial de la empresa | 10 | 2,00 | 0 | ||||||||
| 1.4.2. | POLÍTICA DE SE- GURIDAD VIAL | Existe política de seguridad vial documentada | 2,00 | 0 | ||||||||||
| 1.4.3. | Se adecuada al propósito de la organización. | 2,00 | 0 | |||||||||||
| 1.4.4. | Proporciona un marco de referencia para el establecimiento de los objetivos y de las metas del PESV | 2,00 | 0 | |||||||||||
| 1.4.5. | Incluye el compromiso de cumplir los requisitos aplicables y la mejora continua. | 2,00 | 0 | |||||||||||
1. FORTALECIMIENTO DE LA GESTIÓN INSTITUCIONAL
| No. | Parámetro - | definición Variables | Criterio de aval | Aplica | Evidencias de su existencia | Responde a los requerimientos | Valor del parámetro | Valor de la variable | Valor obtenido | Observaciones | ||||
| SÍ | NO | SÍ | NO | SÍ | NO | |||||||||
| 1.5 | DIVULGACIÓN DE LA POLÍTICA DE SEGURI- DAD VIAL | 1.5.1. | DIVULGACIÓN DE LA POLÍTICA DE SEGURIDAD VIAL | Existe evidencia de su divulgación, como página web de la compañía, retablos en las insta-laciones de la compañía u otros? | 5 | 2,40 | 0 | |||||||
| 1.5.2. | Existe evidencia de que se ha informado al personal sobre el PESV y la política de seguridad vial? | 2,40 | 0 | |||||||||||
| 1.6 | DIAGNÓSTICO CA- RACTERIZACIÓN DE LA EMPRESA | 1.6.1. | CARACTERÍSTICAS DE LA EMPRESA | Está descrita la actividad eco– nómica que realiza la empresa | 10 | 1,4 | 0 | |||||||
| 1.6.2. | Está documentado el análisis de la empresa, su contexto, actividades, su personal, desplazamientos, etc | 1,4 | 0 | |||||||||||
| 1.6.3. | Están definidos los servicios que presta la compañía | 1,4 | 0 | |||||||||||
| 1.6.4. | Está definida la población depersonal que hace parte de la compañía | 1,4 | 0 | |||||||||||
| 1.6.5. | Están definidos los vehículos automotores y no automotores puestos al servicio de la compañía. | 1,4 | 0 | |||||||||||
| 1.6.6. | Están definidas las ciudades de operación de la organización | 1,4 | 0 | |||||||||||
| 1.6.7. | Están documentados los me-canismos de contratación de los vehículos. | 1,4 | 0 | |||||||||||
| 1.6.8. | Están documentados los me-canismos de contratación de conductores. | 1,4 | 0 | |||||||||||
| 1.7 | DIAGNÓSTICO RIES- GOS VIALES . | 1.7.1. | ENCUESTA / INS- TRUMENTO PARA DETERMINAR EL RIESGO VIAL | Se diseñó una encuesta u otro instrumento o mecanismo objetivo, para el levantamiento de información del riesgo vial. | 20 | 3 | 0 | |||||||
| 1.7.2 | APLICACIÓN DE LA ENCUESTA | Se ha aplicado la encuesta | 3 | 0 | ||||||||||
| Se han tenido en cuenta los riesgos de la operación in itinere y en misión | 3 | 0 | ||||||||||||
| 1.7.3. | ||||||||||||||
| 1.7.4. | CONSOLIDACIÓN Y ANÁLISIS DE LA ENCUESTA | Se han consolidado los resultados de la encuesta y hecho un análisis de los resultados | 3 | 0 | ||||||||||
| 1.7.5. | DEFINICIÓN DE RIESGOS VIALES DE LA EMPRESA | Se han definido riesgos viales para el personal de la empresa, dependiendo de su rol en la vía (Peatón, pasajero, ciclista, conductor) | 3 | 0 | ||||||||||
| 1.7.6. | CALIFICACIÓN Y CLASIFICACIÓN DE RIESGOS VIALES | Se han calificado los riesgos viales identificados a través de la encuesta | 3 | 0 | ||||||||||
| 1.7.7. | La calificación de los riesgos se ha hecho basado en alguna norma o estándar | 3 | 0 | |||||||||||
| 1.8 | PLANES DE ACCIÓN DE RIESGOS VIALES . | 1.8.1. | DEFINICIÓN DE PLANES DE ACCIÓN | De acuerdo con los resultados del diagnóstico de riesgos viales, se han definido planes de acción para el FACTOR HUMANO | 15 | 3,00 | 0 | |||||||
| 1.8.2 | De acuerdo con los resultados del diagnóstico de riesgos viales se han definido planes de acción para el FACTOR VE-HICULOS | 3,00 | 0 | |||||||||||
| 1.8.3. | De acuerdo con los resulta-dos del diagnóstico de riesgos viales se han definido planes de acción para el INFRAESTRUCTURA SEGURA | 3,00 | 0 | |||||||||||
| 1.8.4. | De acuerdo con los resulta-dos del diagnóstico de riesgos viales se han definido planes de acción para ATENCIÓN A VÍCTIMAS | 3,00 | 0 | |||||||||||
| 1.8.5. | VIABILIDAD DE PLANES DE ACCIÓN | Los planes de acción propuestos, describen la viabilidad para su implementación | 3,00 | 0 | ||||||||||
| IMPLEMENTACION DE ACCIONES DEL PESV | 1.9.1. | 1.9 CRONOGRAMA DE IMPLEMENTACION DE PLANES DE ACCIÓN DEL PESV | Existe un cronograma de implementación de planes de acción | 10 | 2,50 | 0 | ||||||||
| 1.9.2. | El cronograma tiene fechas definidas para la implementación de los planes de acción | 2,50 | 0 | |||||||||||
| 1.9.3. | Los planes de acción tienen responsables definidos dentro de la organización. | 2,50 | 0 | |||||||||||
| 1.9.4 | PRESUPUESTO PARA IMPLEMEN- TAR EL PESV | Se tiene definido un presupuesto para la implementación de los planes de acción, en donde se describa el costo por cada plan de acción | 2,50 | 0 | ||||||||||
1. FORTALECIMIENTO DE LA GESTIÓN INSTITUCIONAL
| No. | Parámetro - | definición Variables | Criterio de aval | Aplica | Evidencias de su existencia | Responde a los requerimientos | Valor del parámetro | Valor de la variable | Valor obtenido | Observaciones | ||||
| SÍ | NO | SÍ | NO | SÍ | NO | |||||||||
| 1.10 | SEGUIMIENTO Y EVA- LUACIÓN DE PLANES DE ACCIÓN DEL PESV | 1.10.1. | INDICADORES DEL PLAN ESTRATÉ- GICO DE SEGURI- DAD VIAL | Se tiene definido indicadores para la implementación de las acciones del PESV (Tabla de indicadores del PESV) | 8 | 0,7 | 0 | |||||||
| 1.10.2. | Están definidos los responsa-bles en la organización para la medición de los indicadores planteados dentro del PESV | 0,7 | 0 | |||||||||||
| 1.10.3. | Están definidas las fuentes y fórmulas para el cálculo de los indicadores | 0,7 | 0 | |||||||||||
| 1.10.4 | Están definidas las metas de los indicadores | 0,7 | 0 | |||||||||||
| 1.10.5 | Está definida la periodicidad para la medición de los indicadores | 0,7 | 0 | |||||||||||
| 1.10.6 | Existe indicadores de número de personas capacitadas en seguridad vial | 0,7 | 0 | |||||||||||
| 1.10.7. | Existen indicadores de Número de accidentes de tránsito | 0,7 | 0 | |||||||||||
| 1.10.8. | Existen indicadores de mantenimiento preventivo | 0,7 | 0 | |||||||||||
| 1.10.9. | AUDITORÍAS DEL PLAN ESTRATÉ- GICO DE SEGURI- DAD VIAL | Están definidos los planes de acción que se van auditar del PESV en la organización | 0,7 | 0 | ||||||||||
| 1.10.10. | Está descrita la metodología para el desarrollo de las auditorías | 0,7 | 0 | |||||||||||
| 1.10.11. | Están definidos los periodos sobre los cuales se va a desarrollar lasauditoríass | 0,7 | 0 | |||||||||||
| TOTAL | 100 | 100,00 | 0,00 | |||||||||||
2. COMPORTAMIENTO HUMANO
| No. | Parámetro -definición | Variables | Criterio de aval | Aplica | Evidencias de su existencia | Responde a los requerimientoss | Valor del parámetroo | Valor de la variablee | Valor obtenidoo | Observacioness | ||||
| SÍf | NO | SÍf | NO | SÍf | NO | |||||||||
| 2.1. | PROCEDIMIENTO O DE SELECCIÓN DE CON- DUCTORESS | 2.1.1. | PERFIL DEL CONDUCTORR | Está definido el perfil del conductor en función al tipo de vehículo que va a conducir | 100 | 55 | 00 | |||||||
| 2.1.2. | PROCEDIMIENTO DE SELECCIÓN DE CONDUCTORES | Está documentado el procedimiento de selección de los conductores | 5 | 0 | ||||||||||
| 2.2. | PRUEBAS DE INGRES | 2.2.2.. | EXÁMENES MÉDICOS | Está documentado y se hanfijado criterios para la realiza-ción de los exámenes médicos a los conductores | 20 | 1,9 | 0 | |||||||
| 2.2.3. | IDONEIDAD EN EXÁMENES MÉDICOS | La entidad o personanatural l que realiza los exámenes médicos, cuenta con idoneidad (Es un centro médico certificado) | 1,9 | 0 | ||||||||||
| 2.2.4. | EXÁMENES PSI- COSENSO- METRICOSS | Está documentado y se han fija- n do criterios para la realización de los exámenes psicosensométricoss a los conductores | 1,9 | 0 | ||||||||||
| 2.2.5.. | IDONEIDAD EN EXÁMENES PSI COSENSO- MÉTRICOS | La entidad que realiza losexámenes psicosensométricos cuenta con idoneidad | 1,9 | 0 | ||||||||||
| 2.2.6. | PRUEBA TEÓRICA | Está documentado y se han fijado criterios para la realización de las pruebas teóricasa a los conductores | 1,9 | 0 | ||||||||||
| DE CONDUCTORES | ||||||||||||||
| 2.2.7. | IDONEIDAD EN EXAMENES TEORICOS | La entidad o persona natural lque realiza y califica los exámenes teóricos cuenta con n idoneidad | 1,9 | 0 | ||||||||||
| 2.2.8.. | PRUEBA PRÁCTICA | Está documentado y se hanfijado criterios para la realiza-ción de las pruebas prácticaa a los conductores | 1,9 | 0 | ||||||||||
| 2.2.9. | IDONEIDAD DE QUIEN REALIZA LAS PRUEBAS PRÁCTICAS | La entidad o personanatural l que realiza las pruebas prác-ticas a los conductores, cuenta con idoneidad | 1,8 | 0 0 | ||||||||||
| 2.2.10. | PRUEBAS PSICOTÉCNICASS | Está documentado y se han fijado criterios para la realización de las pruebas psicotécnicas a los conductores | 1,88 | 00 | ||||||||||
| 2.2.11.. | IDONEIDAD DE QUIEN REALIZA LAS PRUEBAS PSICOTÉCNICAS | La entidad o personanatural lque realiza las pruebas psi-cotécnicas a los conductores, cuenta con idoneidad | 1,8 | 0 | ||||||||||
2. COMPORTAMIENTO HUMANO
| No. | Parámetro definición | Variables | Criterio de aval | Aplica | Evidencias de su existencia | Responde a los requerimientos | Valor del parámetro | Valor de la variable | Valor obtenido | Observaciones | ||||
| SÍ | NO | SÍ | NO | SÍ | NO | |||||||||
| 2.3. | PRUEBAS DE CON- TROL PREVENTIVO DE CONDUCTORES | 2.3.1. | PRUEBAS PRE- VENTIVAS A CONDUCTORES | Está definida la frecuencia para la realización de las pruebas de control a los conductores | 20 | 3,3 | 0 | |||||||
| 2.3.2. | Pruebas médicas de control | 3,3 | 0 | |||||||||||
| 2.3.3. | Pruebas psicosensométricas | 3,3 | 0 | |||||||||||
| 2.3.4. | Pruebas teóricas | 3,3 | 0 | |||||||||||
| 2.3.5. | Pruebas prácticas | 3,3 | 0 | |||||||||||
| 2.3.6. | IDONEIDAD DE LAS PRUEBAS | Está definida la idoneidad de las personas o entidades que realizarían las pruebas de control preventivo a los conductores | 3,3 | 0 | ||||||||||
| 2.4. | CAPACITACION EN SEGURIDAD VIAL | 2.4.1. | PROGRAMA DE CAPACITACIÓN EN SEGURIDAD VIAL (Conductores propios) 2.4.6. 2.4.8. | Existe un programa documentado de capacitación en seguridad vial | 20 | 1,4 | 0 | |||||||
| 2.4.2. | Existe un cronograma de formación para conductores y personal de la organización | 1,4 | 0 | |||||||||||
| 2.4.3. | Está definido el responsable del programa de capacitación. | 1,4 | 0 | |||||||||||
| 2.4.4. | Incluye temas de normatividad | 1,4 | 0 | |||||||||||
| 2.4.5. | Incluye temas de sensibiliza-ción en los diferentes roles del factor humano | 1,4 | 0 | |||||||||||
| Incluye temas de cómo actuar frente a accidentes de tránsito. | 1,4 | 0 | ||||||||||||
| 2.4.7. | Incluye temas basados en el diagnóstico realizado a la empresa | 1,4 | 0 | |||||||||||
| El programa tiene definida la intensidad horaria. | 1,4 | 0 | ||||||||||||
| 2.4.9. | El programa tiene temas acordes con los tipos de vehículos que opera la organización | 1,4 | 0 | |||||||||||
| 2.4.10 | El programa tiene incluidos te-mas para conductores nuevos y conductores antiguos | 1,4 | 0 | |||||||||||
| 2.4.11. | El programa es exigido tanto a conductores propios como terceros | 1,4 | 0 | |||||||||||
| 2.4.12. | Se tiene establecido un modelo de evaluación de la capacitación | 1,4 | 0 | |||||||||||
| 2.4.13. | Está definido un mínimo de aciertos sobre las evaluaciones | 1,4 | 0 | |||||||||||
| 2.4.14. | PROGRAMA DE CAPACITACIÓN EN SEGURIDAD VIAL (Conductores No propios) | Están documentados los requisitos mínimos exigidos a los conductores no propios sobre el cumplimiento de capacita-ción. | 1,4 | 0 | ||||||||||
| 2.4.15. | Está definida la frecuencia con que se deben presentar evidencias de las capacitaciones de los conductores no propios. | 1,4 | 0 | |||||||||||
| 2.5. | CONTROL DE DO- CUMENTACION DE CONDUCTORES | 2.5.1 | INFORMACIÓN DE LOS CONDUCTORES | La empresa documenta y registra un mínimo de información de cada uno de los conductores, de acuerdo con lo definido en la Resolución 1565. | 10 | 1,5 | 0 | |||||||
| 2.5.2 | Existe un protocolo de con-trol de documentación de los conductores, propios y tercerizados. | 1,5 | 0 | |||||||||||
| 2.5.3 | La información consignada evidencia el control y trazabilidad de las acciones ejecutadas y definidas dentro del PESV de la empresa. | 1,5 | 0 | |||||||||||
| 2.5.4 | REPORTE DE COMPARENDOS | Se tiene definida la frecuencia de verificación de infracciones de tránsito por parte de los conductores | 1,5 | 0 | ||||||||||
| 2.5.5 | Se cuenta con el registro de in-fracciones a las normas de tránsito por parte de los conductores propios y tercerizados. | 1,5 | 0 | |||||||||||
| 2.5.6 | Se tiene establecido un pro-cedimiento en caso de existir comparendos por parte de los conductores propios. | 1,5 | 0 | |||||||||||
| 2.5.7 | Existe un responsable para la verificación y aplicación de los procedimientos en caso de presentar comparendos los conductores. | 1,5 | 0 | |||||||||||
2. COMPORTAMIENTO HUMANO
| No. | Parámetro definición | Variables | Criterio de aval | Aplica | Evidencias de su existencia | Responde a los requerimientos | Valor del parámetro | Valor de la variable | Valor obtenido | Observaciones | ||||
| SÍ | NO | SÍ | NO | SÍ | NO | |||||||||
| 2.6. | POLITICAS DE RE- GULACION DE LA EMPRESA | 2.6.1 | POLÍTICAS DE CONTROL DE AL- COHOL Y DROGAS | Se han definido los protocolos para los controles de alcohol y drogas. | 20 | 1 | 0 | |||||||
| 2.6.2 | Se definieron responsables, para la realización de las pruebas. | 1 | 0 | |||||||||||
| 2.6.3 | Se han definido los mecanismos para la realización de las pruebas Procedimiento | 1 | 0 | |||||||||||
| 2.6.4 | Se ha definido la idoneidad de quien realiza las pruebas | 1 | 0 | |||||||||||
| 2.6.5 | Se ha definido la periodicidad para la realización de las pruebas | 1 | 0 | |||||||||||
| 2.6.6 | Están definidas las acciones a tomar, para aquellos conductores cuyo resultado del examen sea positivo. | 1 | 0 | |||||||||||
| 2.6.7 | REGULACIÓN DE HORAS DE CONDUCCIÓN Y DESCANSO | Existe una política documentada para la regulación y control de horas máximas de conducción y descanso | 1 | 0 | ||||||||||
| 2.6.8 | Se puede evidenciar el reporte de las jornadas laborales o la planificación de su jornada. | 1 | 0 | |||||||||||
| 2.6.9 | REGULACION DE LA VELOCIDAD | La empresa promueve y establece las políticas de aplicación de los límites de velocidad de los vehículos que prestan el servicio a la empresa, propios o tercerizados, para las zonas rurales, urbanas y la definición de la velocidad en las rutas internas. | 1 | 0 | ||||||||||
| 2.6.10 | Se ha fijado unos límites de velocidad para las zonas urbanas y rurales. | 1 | 0 | |||||||||||
| 2.6.11 | Los conductores conocen las políticas de velocidad fijadas en la empresa. | 1 | 0 | |||||||||||
| 2.6.12 | La empresa cuenta con mecanismos de control de velocidad y los monitorea. | 1 | 0 | |||||||||||
| 2.6.13 | POLITICA DE USO DEL CINTURON DE SEGURIDAD | Es manifiesta la obligatoriedad del uso de los cinturones de seguridad y se controla. | 1 | 0 | ||||||||||
| 2.6.14 | Los conductores conocen las políticas de cinturón fijadas en la empresa | 1 | 0 | |||||||||||
| 2.6.15 | La empresa cuenta con mecanismos de control de uso de cinturón de seguridad. | 1 | 0 | |||||||||||
| 2.6.16 | POLÍTICA DE USO DE ELEMENTOS DE PROTECCIÓN PERSONAL | Se ha establecido una política de uso de elementos de protección personal de acuerdo con el tipo de vehículo a conducir. | 1 | 0 | ||||||||||
| 2.6.17 | Los conductores conocen las políticas de uso de EPP fijadas en la empresa | 1 | 0 | |||||||||||
| 2.6.18 | POLÍTICA DE USO DE EQUIPOS BIDI- RECCIONALES | Está expresa la prohibición del uso de equipos bidireccionales durante la conducción | 1 | 0 | ||||||||||
| 2.6.19 | La empresa cuenta con mecanismos de control de uso de equipos bidireccionales durante la conducción. | 1 | 0 | |||||||||||
| 2.6.20 | Se han fijado sanciones a los conductores que hacen uso de equipos bidireccionales durante la conducción. | 1 | 0 | |||||||||||
| TOTAL | 100 | 100 | 0 | |||||||||||
3. VEHÍCULOS SEGUROS
| No. | Parámetro definición | Variables | Criterio de aval | Aplica | Evidencias de su existencia | Responde a los requerimientos | Valor del parámetro | Valor de la variable | Valor obtenido | Observaciones | ||||
| SÍ | NO | SÍ | NO | SÍ | NO | |||||||||
| 3.1 | MANTENIMIENTO PREVENTIVO | 3.1.1 HOJAS DE VIDA DE LOS VEHÍCULOS | Se tiene, en físico o digital, en la empresa y disponible, la carpeta de cada uno de los vehículos propios y no propios | 50 | 6,25 | 0 | ||||||||
| 3.1.2 | Se cuenta con información como Placas del vehículo, número de motor, ldlometraje – fecha, especificaciones técnicas del vehículo, datos del propietario, datos de la empresa afiliada, etc. | 6,25 | 0 | |||||||||||
3. VEHÍCULOS SEGUROS
| No. | Parámetro definición | Variables | Criterio de aval | Aplica | Evidencias de su existencia | Responde a los requerimientos | Valor del parámetro | Valor de la variable | Valor obtenido | Observaciones | ||||
| SÍ | NO | SÍ | NO | SÍ | NO | |||||||||
| 3.1.3 | SOAT – fecha de vigencia, seguros fechas de vigencia, revisión técnico mecánica, reporte de comparendos. | 6,25 | 0 | |||||||||||
| 3.1.4 | Reporte de incidentes, reporte de accidentes. | 6,24 | 0 | |||||||||||
| 3.1.5 | RECOMENDACIONES TÉCNICAS DE OPERACIONES DE MANTENIMIENTO | Debe conocerse toda la información y especificaciones técnicas de los vehículos, incluyendo los sistemas de seguridad activa y pasiva, registradas por escrito en carpeta independiente para cada vehículo. | 6,25 | 0 | ||||||||||
| 3.1.6 | CRONOGRAMA DE INTERVENCIONES DE VEHÍCULOS PROPIOS | Se cuenta con una programa-ción para las intervenciones programadas de mantenimiento preventivo a los vehículos | 6,25 | 0 | ||||||||||
| 3.1.7 | VERIFICACIÓN DE MANTENIMIENTO PARA VEHÍCULOS AFILIADOS (TERCEROS) | En el evento de que los vehículos sean contratados para la prestación del servicio de transporte, la empresa contratante verificará que la empresa contratista cuente y ejecute el plan. | 6,25 | 0 | ||||||||||
| 3.1.8 | IDONEIDAD | Se cuenta con instalaciones propias y/o personal idóneo en la empresa para este proceso, o se tiene contrato con un centro mecánico para ello. | 6,25 | 0 | ||||||||||
| 3.2 | 3.2.1 | REGISTRO | Se llevan registros de los mantenimientos correctivos realizados a los vehículos | 30 | 10 | 0 | ||||||||
| 3.2.2 | PROTOCOLO | MANTENIMIENTO CORRECTIVO En caso de fallas de los vehículos, se tienen establecidos protocolos de atención. | 10 | 0 | ||||||||||
| 3.2.3 | IDONEIDAD | Se cuenta con instalaciones propias y/o personal idóneo en la empresa para este proceso, o se tiene contrato con un centro mecánico para ello. | 10 | 0 | ||||||||||
| 3.3 | CHEQUEO PREOPERACIONAL | 3.3.1 | I N S P E C C I Ó N | Se han establecido protocolos y formatos de inspección diaria a los vehículos. | 20 | 6,67 | 0 | |||||||
| 3.3.2 | PREOPERACIONAL Los operadores o conductores diligencian diariamente el formato de chequeo preoperativo. | 6,67 | 0 | |||||||||||
| 3.3.3 | Se adelantan auditorías veri– ficando el debido diligencia- miento del listado de chequeo. | 6,67 | 0 | |||||||||||
| TOTAL | 100 | 100 | 0 | |||||||||||
4. INFRAESTRUCTURA SEGURA
| No. | Parámetro definición | Variables | Criterio de aval | Aplica | Evidencias de su existencia | Responde a los requerimientos | Valor del parámetro | Valor de la variable | Valor obtenido | Observaciones | ||||
| SÍ | NO | SÍ | NO | SÍ | NO | |||||||||
| 4.1. | RUTAS INTERNAS -Vías internas de la em- presa, en donde circulan los vehículos | 4.1.1 | REVISIÓN ENTORNO FÍSICO DONDE SE OPERA | Existe un plano de las vías in-ternas con la descripción de la revisión. | 35 | 2,06 | 0 | |||||||
| 4.1.2 | Existe conflicto en la circulación entre los vehículos, pea-tones, zonas de descargue y parqueaderos | |||||||||||||
| 4.1.3 | DESPLAZAMIENTO EN LAS ZONAS PEATONALES DE LAS INSTALACIONES | Señalizadas Demarcadas Iluminadas Separadas de las zonas de circulación de los vehículos Se privilegia el paso de peatones sobre el paso vehicular | 2,06 | 0 | ||||||||||
| 4.1.4 | 2,06 | 0 | ||||||||||||
| 4.1.5 | 2,06 | 0 | ||||||||||||
| 4.1.6 | 2,06 | 0 | ||||||||||||
| 4.1.7 | 2,06 | 0 | ||||||||||||
| 2,06 | 0 | |||||||||||||
| 4.1.8 | VÍAS INTERNAS DE CIRCULACIÓN DE LOS VEHÍCULOS | Señalizadas | 2,06 | 0 | ||||||||||
| 4.1.9 | Demarcadas | 2,06 | 0 | |||||||||||
| 4.1.10 | Iluminadas | 2,06 | 0 | |||||||||||
| 4.1.11 | Está definida la velocidad máxima de circulación de los vehículos | 2,06 | 0 | |||||||||||
| 4.1.12 | Existen elementos en la vía que favorezcan el control de la velocidad | 2,06 | 0 | |||||||||||
| 4.1.13 | PARQUEADEROS INTERNOS | Señalizados | 2,06 | 0 | ||||||||||
| 4.1.14 | Demarcados | 2,06 | 0 | |||||||||||
| 4.1.15 | Iluminados | 2,06 | 0 | |||||||||||
| 4.1.16 | Están definidas zonas de par- queo según el tipo de vehículo | 2,06 | 0 | |||||||||||
4. INFRAESTRUCTURA SEGURA
| No. | Parámetro definición | Variables | Criterio de aval | Aplica | Evidencias de su existencia | Responde a los requerimientos | Valor del parámetro | Valor de la variable | Valor obtenido | Observaciones | ||||
| SÍ | NO | SÍ | NO | SÍ | NO | |||||||||
| 4.1.17 | MANTENIMIENTO DE SEÑALES | La empresa tiene definida una política y/o procedimiento para el mantenimiento de las vías internas y señalización. | 2,06 | 0 | ||||||||||
| 4.2. | RUTAS EXTERNAS: Desplazamiento fuera del entorno fisico de la empresa | 4.2.1 ESTUDIO DE RUTAS Se han identificado los puntos críticos y establecido las estrategias de prevención frente a los mismos. | Se ha realizado un estudio de rutas, desde el punto de vista de seguridad vial y generado “rutogramas”, cuando corresponda. | 65 | 9,28 | 0 | ||||||||
| 4.2.2 | 9,28 | 0 | ||||||||||||
| 4.2.3 | POLÍTICAS DE AD-MINISTRACIÓN DE RUTAS | Se planifica el desplazamiento del personal | 9,29 | 0 | ||||||||||
| 4.2.4 | Se tienen definidos los horarios de llegada y salida en la empresa y las jornadas de trabajo. | 9,29 | 0 | |||||||||||
| 4.2.5 | APOYO TECNOLÓGICO | Se hace monitoreo y retroalimentación en los comportamientos viales. | 9,28 | 0 | ||||||||||
| 4.2.6 | El monitoreo de las tecnologías usadas permite generar acciones preventivas. | 9,28 | 0 | |||||||||||
| 4.2.7 | POLÍTICAS DE SOCIALIZACIÓN Y ACTUALIZACIÓN DE INFORMACIÓN: para todo el personal que haga parte de su operación, informando sobre los factores que debe tener en cuenta a la hora de realizar los desplazamientos en las vías internas y externas: | La empresa ha establecido mecanismos de socialización e información preventiva y ha desplegado la misma en toda la organización. | 9,28 | 0 | ||||||||||
| TOTAL | 100 | 100 | 0 | |||||||||||
5. ATENCIÓN A VÍCTIMAS
| No. | Parámetro definición | Variables | Criterio de aval | Aplica | Evidencias de su existencia | Responde a los requerimientos | Valor del parámetro | Valor de la variable | Valor obtenido | Observaciones | ||||
| SÍ | NO | SÍ | NO | SÍ | NO | |||||||||
| 5.1. | ATENCIÓN A VICTIMAS 512. | 5.1.1. | PROTOCOLOS | Existen protocolos de atención a víctimas en caso de accidentes de tránsito. | 20 | 10 | 0 | |||||||
| DIVULGACIÓN DE PROTOCOLOS | Los empleados conocen el procedimiento a seguir en los casos en que ocurra un accidente de tránsito. | 10 | 0 | |||||||||||
| 5.2. | INVESTIGACIÓN DE AC- CIDENTES DE TRÁNSITO | INFORMACIÓN DOCUMENTADA DE ACCIDENTES DE TRÁNSITO | 5.2.1. Existe registros sobre los accidentes de tránsito que ha tenido la empresa | 80 | 13,34 | 0 | ||||||||
| 5.2.2. | ANÁLISIS DE ACCIDENTES DE TRÁNSITO | Existen variables de análisis en los casos de accidentes de tránsito (gravedad, histórico de datos, etc.) | 13,34 | 0 | ||||||||||
| 5.2.3. | LECCIONES APREN– DIDAS | Se ha hecho divulgación de lecciones aprendidas de los accidentes de tránsito ocurridos | 13,33 | 0 | ||||||||||
| 5.2.4. | FUENTE DE INFOR– MACIÓN | Está definida la fuente de los registros para obtener información sobre los ac- cidentes de tránsito en la organización | 13,33 | 0 | ||||||||||
| 5.2.5. | PROCEDIMIENTO PARA LA INVESTIGA- CIÓN DE A.T. | Está definido un procedimiento para la investigación de accidentes de tránsito. | 13,33 | 0 | ||||||||||
| 5.2.6. | INDICADORES | Se elaboran indicadores de accidentes de tránsito. | 13,33 | 0 | ||||||||||
| TOTAL | 100 | 100 | 0 | |||||||||||
ESTRUCTURA DE PONDERACIÓN
| PILAR | VALOR OBTENIDO | VALOR PONDERADO | RESULTADO | |
| 1 | FORTALECIMIENTO EN LA GESTIÓN INSTITUCIONAL | 0 | 30% | 0 |
| 2 | COMPORTAMIENTO HUMANO | 0 | 30% | 0 |
| 3 | VEHÍCULOS SEGUROS | 0 | 20% | 0 |
| 4 | INFRAESTRUCTURA SEGURA | 0 | 10% | 0 |
| 5 | ATENCIÓN A VÍCTIMAS | 0 | 10% | 0 |
| 6 | VALORES AGREGADOS O INNOVACIONES | 0 | 5% | 0 |
| RESULTADO FINAL DEL EJERCICIO | 105% | 0 | ||